本文旨在探索如何使用腾讯云代码助手的代码补全和对话能力,快速掌握一个 Python Web 应用程序开发,并提供 HTTP API 的预览站点。
学习 Prompt 提示方法
要充分利用腾讯云代码助手,需要了解 Prompt 的编写的策略,怎么样的提示工程,对返回的代码的质量在很大程度的影响,结果好与坏,取决于提示的清晰和准确程度。
那么如何充分利用腾讯云代码助手的潜力呢?本模块将指导完成有效提示的 Prompt 的描述,以获得最佳的代码建议,帮助日常开发中更快更好地编码。
提示工程基础和实践教程
在本单元中,将介绍:
什么是提示工程 Prompt Engineer?
提示工程要点。
提示工程的实践教程。
腾讯云代码助手如何从提示工程中学习进化。
什么是提示工程 Prompt Engineer?
提示工程用自然语言来编写清晰指令的过程,以指导腾讯云代码助手生成适应于项目特定需求的上下文相关代码。需要用更精确的自然语言,来确保代码在语法、功能和上下文方面都是正确的。不然,整个开发过程会因为错误的建议让效率变得低下。对提示工程有了了解后,怎么写好自然语言,让代码助手能快速理解,从而节省了时间和精力。
现在您已经了解了什么是提示工程,下面来学习一下它的3S 要点。
提示工程3S 要点
提示工程的基本原理,可以总结为3个 S 如下。这些核心规则是创建有效提示的基础。
单个 Single:始终将提示集中在单个、定义明确的任务或问题上。
具体 Specific:确保说明明确且详细,最好能附带一个示例或者模拟信息结构。具体且具象带来理解会带来更精确的代码建议。
简短 Short:在具体的同时,保持提示简明扼要。这种平衡确保了清晰度,而不会使腾讯云代码助手超载或使交互复杂化。
提示工程的实践教程
腾讯云代码助手的输出质量取决于制作提示的程度。因此,设计有效的提示对于确保实现预期结果至关重要。例如,如果出现以下提示:
python
# Create an API endpoint
由于提示不明确且模糊,腾讯云代码助手的结果可能不是很清楚。例如,它可能使用您不知道的框架,或者需要您无法识别的数据的端点。于是最坏情况下会不吐出任何建议,比较好的也只会吐出一行,并根据您的建议确认与否来进一步理解您的需求。
接下来,我们用腾讯云代码助手,实现 Python Web 网站。
在对话框中善用提示词
在一个空的项目中,对话会起到加速编码热身的效果,例如让对话帮助您快速生成一个带有原始代码的脚手架,或者给您一些方向性建议。在这个空项目中,我通过清晰的描述,拿到了方向性的尝试。

善用选中引用及进一步提问
这里有两个技巧:
引用文件让会话模型的系统提问词中强制带有当前文件(当前窗口中的文字)的字符。
不要吝啬,多在当前对话下进一步提问,纠正方向。用了 LangChain 的思想,把复杂任务拆成小任务,同时模型支持上下文有记忆能力,从而有更强大的推理性。
如下图,尝试打开一个 requirements.txt。这个文件用于定义 Python 文件所需库。通过它,让对话更清楚理解您想要做的需求。同时根据上文的对话继续回复,大多可以生成您想要的代码。

在生成的示例代码框中,内置了快捷操作,方便一键插入到代码区域,如下:

代码补全提示词描述,快速完成细节调整
满足 Specifc 具体的特征,如下图,通过详细的注释,且定义无二义性。例如在11行并没有描述清楚布尔类型是可选还是必选,代码助手会帮助您进一步增加提示,而不是立刻帮助您完成代码补全。
一旦完成后,13行并不会立刻生成,因为他们在思考是否有进一步补全提示的可能。您只需要再按个回车。即可触发14行的完整补全。
接下来,删除 payload 的对象,此时由于上下文均在一个文件内,代码助手基于 FIM(中间补全的能力),快速补齐了新的对象类型。确认后也不会影响当前代码格式。这就是应用端做了很多截断策略。

记下来继续进行补全,输入业务逻辑,要保持 Short(第三个S)简短。可能您这个需求很大,但由于当前为补全场景,需要更快的拆解需求并通过简短精炼的语句给出描述。如下:

连续回车,代码助手会做一些强刷逻辑。当然后面也会提供快捷键和按钮,来更快捷的强制触发补全。其好处有:
补全未必正确的时候,让缓存失效,强制再返回一个结果。
一些二义性场景下可以强制再返回一个不同结果。
在空行处执行代码补全,会得到执行入口、测试函数等辅助业务的代码。
如下图,代码助手继续生成了补全建议。

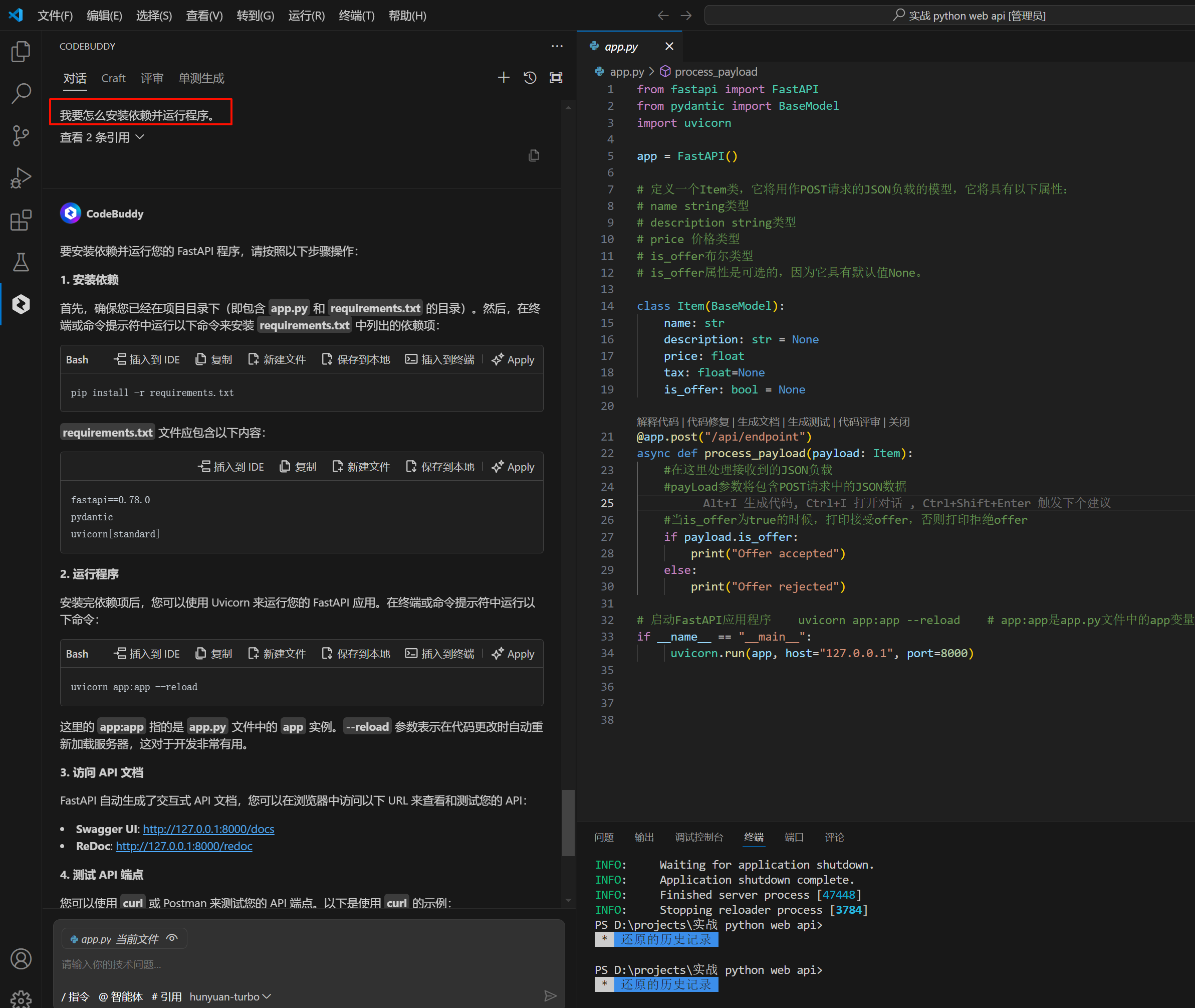
代码完成编写后不知道怎么运行,可以在对话框中,向代码助手提问“我要怎么安装依赖并运行程序”。如下图:

运行效果
在终端中,依次执行命令,成功运行后,在浏览器中输入 localhost:8000/docs 来确认该端点显示是否正常工作,运行成功。

来试试业务逻辑写的对不对。单击 Execute,运行正确。

小结
本文通过提示工程,教会您怎么用更好的提示工程,快速实战一个网站项目。